Floor Generator

Geometry Nodes powered add-on for creating floor boards and tiles

Floor Generator 2.0 review video

Floor Generator 3.0 video review is coming soon...

Add Floor Generator to any mesh object

Generate flooring boards and tiles on any shape mesh object with one click.

Add Floor Generator

Available Flooring Patterns

Easily switch between patterns from the drop-down menu at any time.

Standard

Standard

Most popular flooring pattern, versatile for any room, and ideal for creating a clean, spacious look.

Standard (specified sizes)

Standard (specified sizes)

Standard flooring pattern with the option to include up to five different board sizes, arranged either in a random or ordered layout.

Herringbone

Herringbone

A classic, elegant pattern often used in living rooms, hallways, and upscale interiors to add a sense of movement and sophistication.

Chevron

Chevron

Similar to herringbone but with a sharper, more contemporary look, popular in modern and luxurious spaces.

Hexagon

Hexagon

Popular in bathrooms, kitchens, and feature areas to create a stylish, geometric aesthetic.

Basket Weave

Basket Weave

Traditional pattern often used in classic interiors, entryways, or formal spaces to evoke timeless craftsmanship.

Powerful Adjustable Settings

Generate custom floor meshes with a wide range of parameters and create the exact flooring you need using extensive controls.

Material Library System

The integrated material library system makes it easy to find and apply materials using categories and a search field. Speed up your workflow by creating materials with Templates and saving them to your custom libraries.

Mosaic Material

The uv_mosaic attribute enables creating mosaic materials or applying advanced masking. [SHADER SAMPLE]

Use uv_mosaic attribute as a Mapping Node vector input to mask shaders. [SHADER SAMPLE]

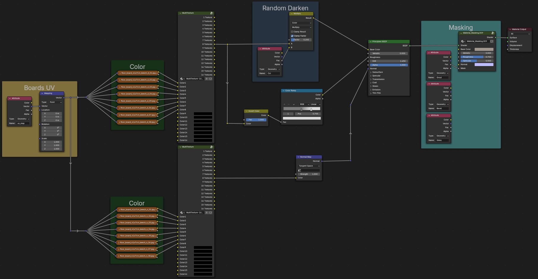
MultiTexture Material

The specially developed MultiTexture Node lets you add up to 16 textures to each shader input, automatically distributing them randomly across the floorboards for natural variation. [SHADER SAMPLE]

Seamless Material

This method uses one seamless texture. The Floor Generator unwraps each board to a random position in the UV space, ensuring each board has a unique, non-repeating look. [SHADER SAMPLE]

Clapboard Effect

For the Standard floor pattern, it's possible to add a clapboard effect, which is perfect for creating house wood siding or roofing.

Clapboard Effect

Asset Browser Library

For quick access, add the FloorGenerator and materials to the Asset Browser in Blender. This package includes 56 pre-made materials to get you started:

Asset Browser Library

Advanced Masking

To mask textures and materials, you can use three attributes: Bevel, Sides, and Grout. Use their factor outputs with Mix Color or Mix Shader nodes for detailed control.

Attribute Masking Advanced Masking Example

Unreal Engine - Material Library

The Unreal Engine 5 Material Library contains 55 materials ready to use for Floor Generator mesh prepared with Blender add-on. It supports MultiTexture, Seamless texture and Mosaic materials. Create your custom Unreal Engine materials using provided Material Functions.